このモデルは日本語環境のみサポートされています。
本モデルは自動運転シミュレーションモデルである。
自動運転シミュレーション環境のジェネリックモデル(※1)にEVの車両制御と車両プラントモデルを連携することで、自動運転制御と走行・車両運動制御の協調システムを評価することができる。
自動運転シミュレーション環境のジェネリックモデル(※1)にEVの車両制御と車両プラントモデルを連携することで、自動運転制御と走行・車両運動制御の協調システムを評価することができる。
※1 経済産業省 補助事業成果物(下記、株式会社両毛システムズ ホームページ)
自動運転シミュレーション環境
接続方法 :
内部構成図 :
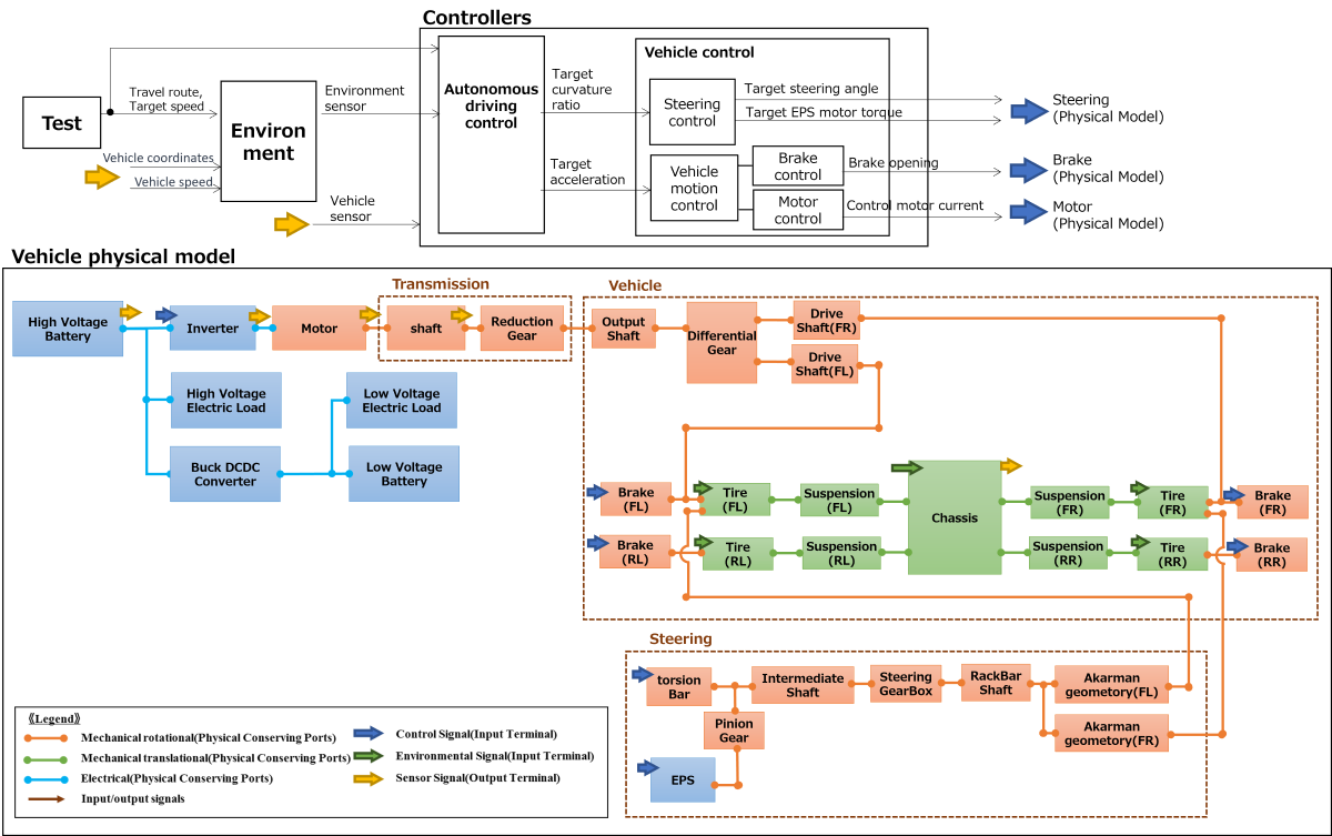
ブロック図 :
車両制御(Controllers)と車両プラントモデル(PhysicalModels)のブロック図を下記に示す。
推奨PCスペック(仮想環境CARLAを使用する場合):
動作環境 :
ソルバー設定 :
・グローバルソルバー
- ソルバー:ODE1
- 演算周期:2.5msec
・ローカルソルバー
- ソルバー:後退オイラー法
- 演算周期:2.5 msec
- イタレーション回数:3回
- ソルバー:ODE1
- 演算周期:2.5msec
・ローカルソルバー
- ソルバー:後退オイラー法
- 演算周期:2.5 msec
- イタレーション回数:3回
モデル制約条件 :
- 本モデルは、実機通りの挙動及び挙動精度を模擬または保証するものではない。
- 本モデルは、コード生成やラピッドアクセラレーターに対応していない。
- 指定のフォルダ構成(ライブラリフォルダ等)を変更した場合、動作は保証できない
- 上記の動作環境、ソルバー設定以外での動作は保証対象外。
- 付属のパラメータセット以外での動作は保証対象外。
- 初期状態は、停車状態とした。
- 本モデルは、コード生成やラピッドアクセラレーターに対応していない。
- 指定のフォルダ構成(ライブラリフォルダ等)を変更した場合、動作は保証できない
- 上記の動作環境、ソルバー設定以外での動作は保証対象外。
- 付属のパラメータセット以外での動作は保証対象外。
- 初期状態は、停車状態とした。
Ver. 1.0.0
for R2021a